VayoPro-SMT Expert
VayoPro-SMT Expert is an essential tool for intelligent & fast programming. It converts CAD/Gerber/BOM data, corrects parts angle/polarity/offset intelligently, generates placement program/recipe/feeder list/assembly drawing document, converts existing program/recipe to different placement platform. The software minimizes human error, reduces programming & fine-tuning cycle time, leverages machine utilization and reduce labour cost.
Powerful Data Processing Capability, Smooth Communication With Customer Or R&D
Whether you are building products for your own brand or others, whether you are engineer or manager, with VayoPro-SMT Expert you will no longer face difficulties in processing the data from designer. VayoPro-SMT Expert is able to handle Gerber data source and the following PCB CAD type.
| File extension | EDA/Layout System | File extension | EDA/Layout System | File extension | EDA/Layout System | File extension | EDA/Layout System |
| *.brd | Cadence allegro | *.pcb | Protel | *.tgz | ODB++ | neutral_file | Mentor |
| *.val | Cadence allegro | *.pcbdoc | Altium | *.cad | GenCAD | *.uni | Unidat |
| *.cad | Cadence allegro | *.ftf *.pcf | Zuken CR5000 | *.asc | FATF | *.paf | Viscadif |
| *.gbr | Gerber file | *.BSF *.CCF | Zuken CR3000 | *.gcm | GenCAM | *.asc | PowerPCB |
| *.pho *.art | Gerber file | *.min | OrCAD | *.IPC | IPC 356 | ...... | ...... |
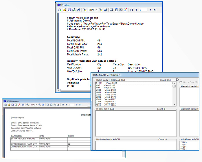
BOM Validation & Import
The software supports multi-level panelization, array panelization, multi-angle panelization, Top & Bottom side panelization, multiple products panelization & etc.
- Support dynamic BOM content
- Excel, text
- BOM Vs CAD Validation
- Mismatch parts quantity
- Duplicate part number
- In BOM not in CAD
- Duplicate part number
- In BOM not in CAD
- Minimize human interfere errors
- BOM Comparison
- Export Internal BOM
- Save > 70% manipulation cycle
Support Gerber Source
The software supports RS-274-X & RS-274-D Gerber data source and utilizes XY coordinates file to achieve fast program generation.
Powerful Panelization
The software supports multi-level panelization, array panelization, multi-angle panelization, Top & Bottom side panelization, multiple products panelization & etc.
Intelligent Capture Fiducial Mark
The software captures fiducial mark from PCB layout, which improve the work efficiency.
Part Library
The software supports PD library for placement machine like Fuji, Panasonic, ASM/Siplace, Yamaha & etc. User is able to create PD offline and the software connects to machine PD library intelligently.
- Patent technology allow you to intelligently assign part data from existing PD library.
- Intelligently extract data from CAD, generate new part data quickly.
Intelligent Parts Angle/Polarity/Offset Correction
The data source used for placement programming from XY data, Gerber or PCB CAD, has mismatching mount angle, therefore engineers have to correct parts angle/polarity/offset manually. VayoPro-SMT Expert corrects parts angle/polarity/offset intelligently which minimizes human errors and reduce machine downtime.
Output Program For AOI/X-ray Machine
The software is able to generate program for AOI/AXI/X-ray besides of SMT placement machine.
AOI/ X-Ray output:
Agilent 5DX/ SJ50, ViTrox V810/ V510, Omron, VI Technology, Orbotech, Viscom, TRI, Landrex, ...Program Conversion
The software is able to convert existing program/recipe among different placement platform, which greatly reduce line/site transfer cycle time.
Data Validation
Powerful data validation function verifies existing placement recipe/program through multiple method, which reduce program errors caused by ECO change or other incorrect operation.
ECN/ECO Automation (Customization)
Vayo offers customization/development service, whereby the user is able to convert ECN/ECO to placement program/recipe automatically. Meanwhile, revision validation function is able to detect BOM/CAD revision changes and validate ECN/ECO content.
Step By Step Operation Guide
Step by step operation guide ease the learning & usage of software.















